What Broke When I Pointed My dbt Project at Real Data
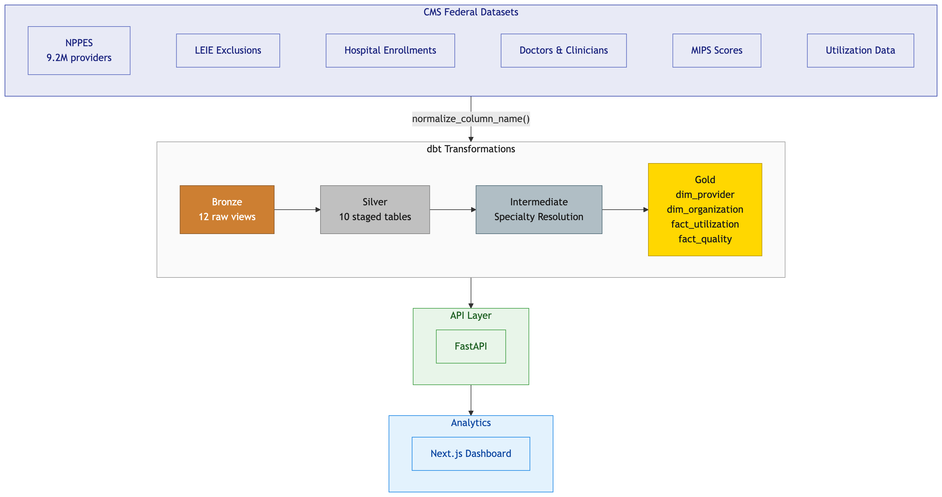
What Broke When I Pointed My dbt Project at Real Data I built a healthcare provider data platform in a weekend using...
What Broke When I Pointed My dbt Project at Real Data I built a healthcare provider data platform in a weekend using...